Sparx Systems

Enterprise Architect V17: Latest Features at a Glance

Discover Enterprise Architect 17 enhancements: Model Based Perspectives, Time Aware Modeling, diagram smart placement, and stronger data warehousing support.

what's new in enterprise architect 17
What's New in V17

Productivity-focused updates that make modeling faster, clearer, & more controlled

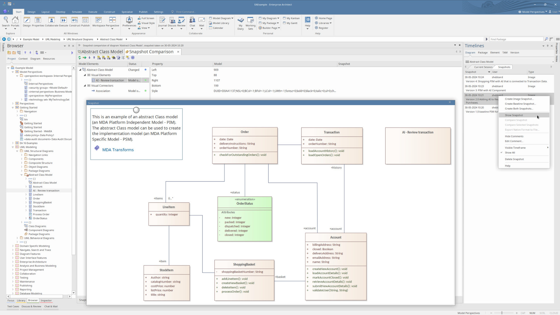
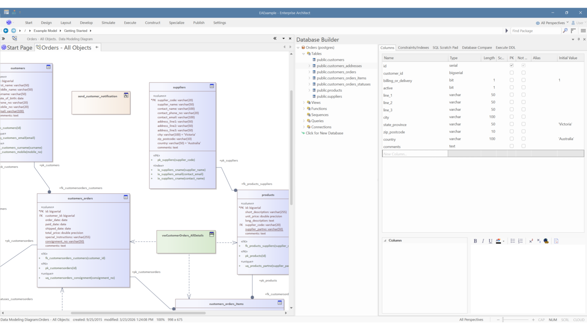
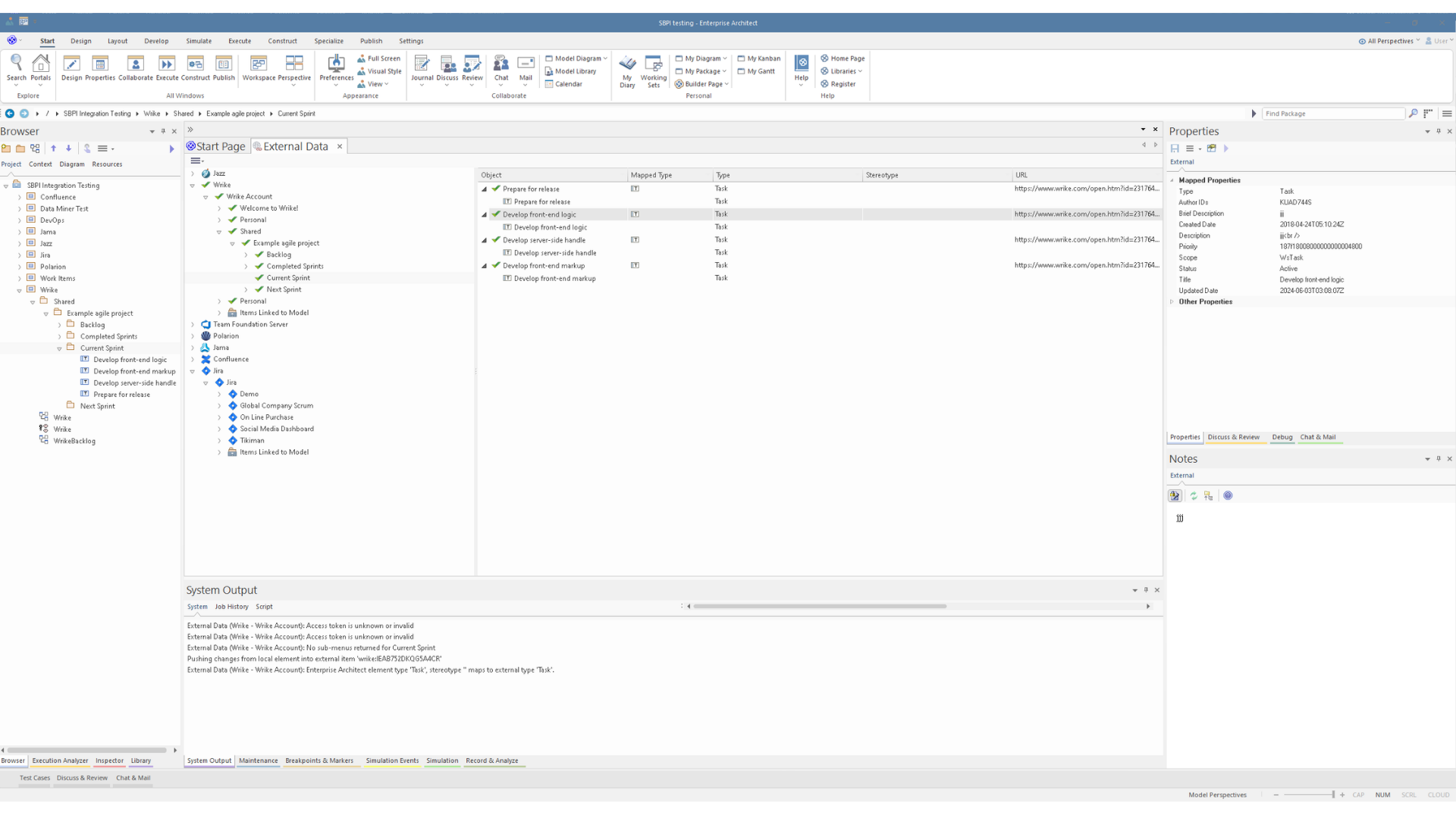
Sparx Systems Enterprise Architect 17 introduces advanced Model-Based perspectives, Time-Aware modeling, stronger data warehousing support, and an improved UI and UX. This release also simplifies complex change management and data analysis, helping teams optimize enterprise architecture and increase productivity.