Sparx EA Features

Explore the Full Feature Set of Sparx Enterprise Architect

Sparx EA is built to solve practical architecture pain points, with capabilities chosen to remove friction from day-to-day work.

Sparx Systems Enterprise Architect Sparx EA Features and Capabilities

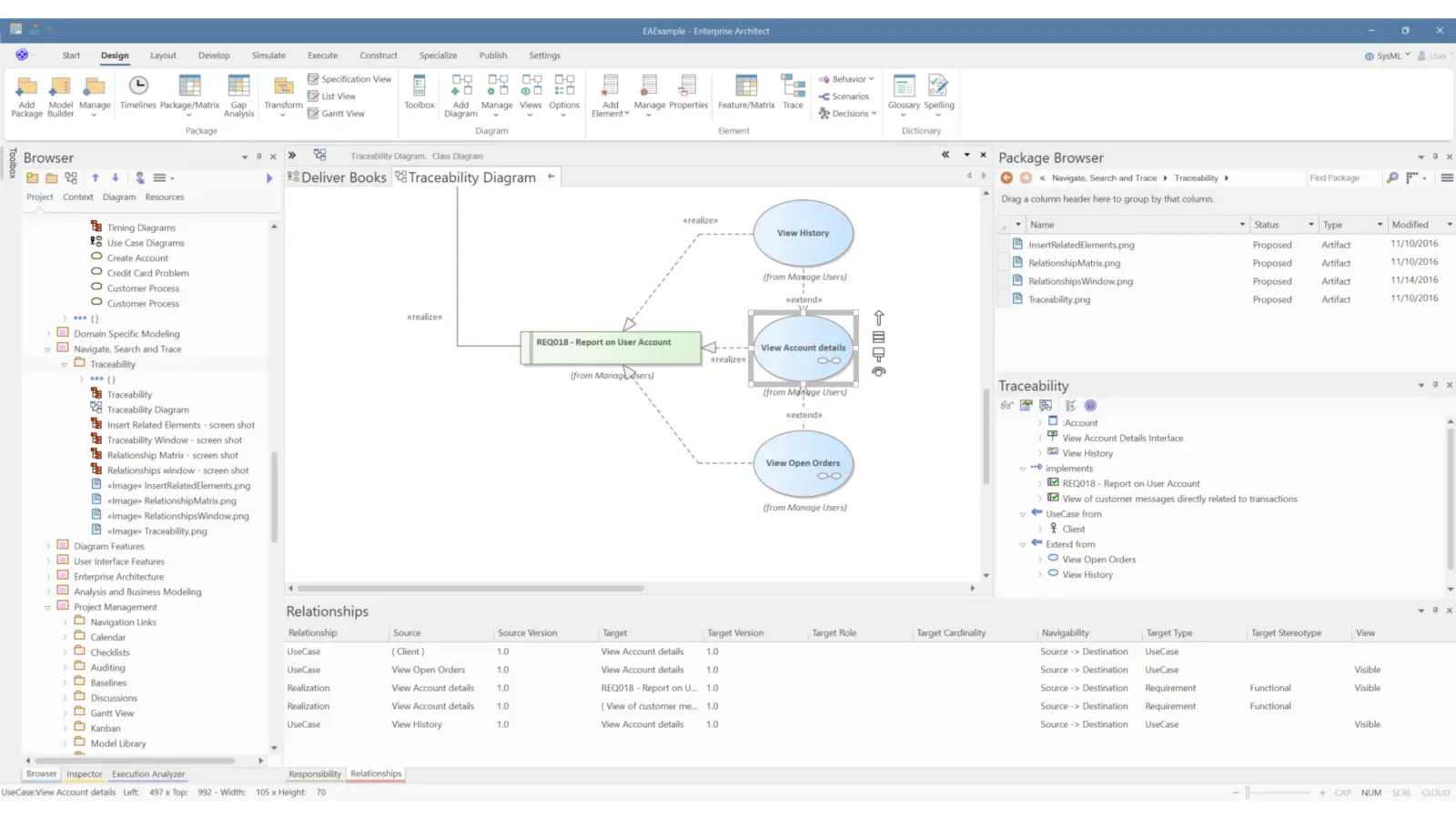
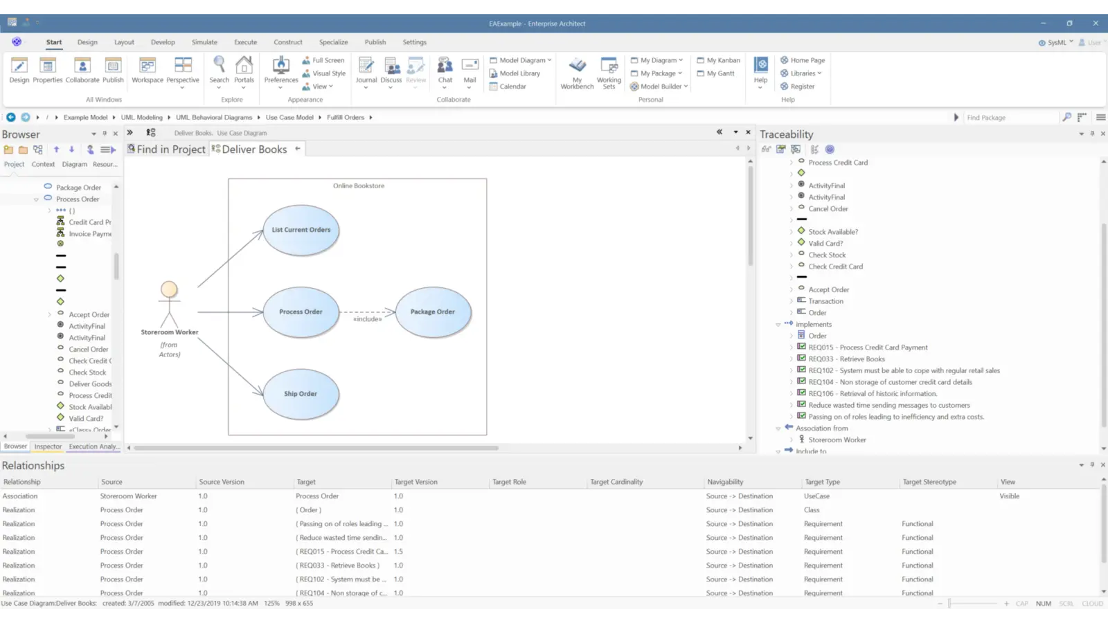
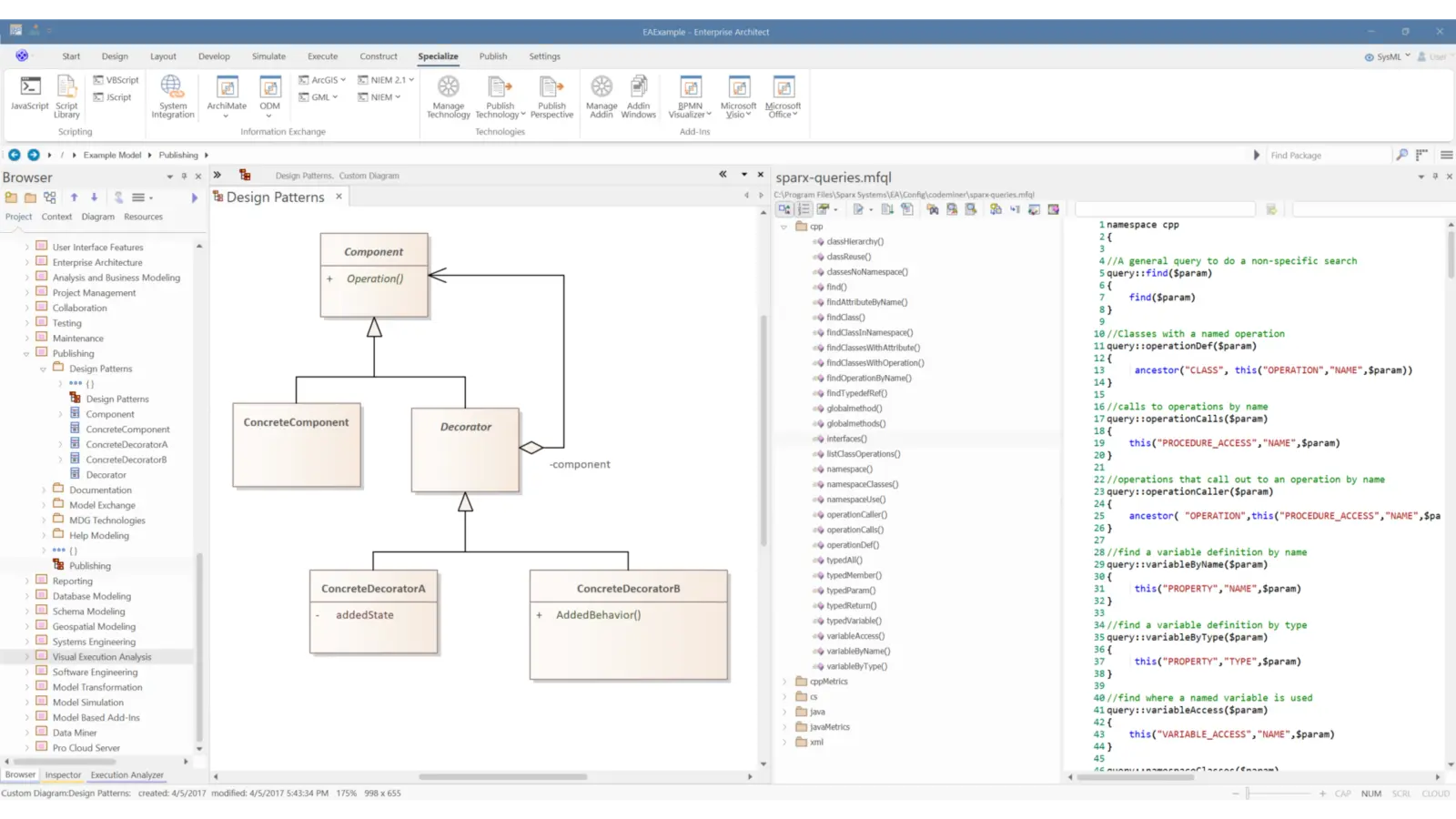
Sparx Systems Enterprise Architect (Sparx EA) is known for its feature-rich capability set built to support architecture work end to end. It brings together standards-based modeling, requirements and traceability, documentation, governance, and engineering productivity features in one environment, so teams can work with consistency and confidence as complexity grows.

Bring Your Architecture to Your Entire Organisation

While Sparx EA enables detailed modeling, Prolaborate helps your stakeholders explore, understand, and contribute to architecture insights through intuitive dashboards and web-based access.

Ready to Get Started with Enterprise Architect?

Get guidance on licensing, onboarding, and enablement from Sparx Systems Malaysia.